This article describes the new features, improvements and fixes included in this release of SystemWeaver. When upgrading, we recommend that all client and server applications be upgraded as some bug fixes and/or enhancements require this.
Also, ensure that all system requirements are met:
These release notes are also available as a MS Word document, as well as a SystemWeaver XML file. Both are attached at the bottom of the article. You can also print out this article as a PDF using the Print option.
Note: Special attention should be given to the items highlighted in yellow as they will require additional planning/steps for your organization pre and/or post-upgrade if the view/tool affected is being used in your installation. |
Administrators
| Name | Description | Type | Issue ID |
| Manage libraries: New highlighting for inheritance | Access rights inherited from a parent library are now highlighted in yellow, making it clear which rights are inherited and therefore not editable. The access rights checkboxes for these are shown in gray to further clarify that they are read-only. ![]() | Improvement | 19771 |
| Manage libraries: View group details | The Manage Libraries view now includes a shortcut to view the membership of a selected group with access rights to a selected library. The new Group Details option opens the Groups Setup dialog, allowing administrators to view and manage group memberships directly from this view.![]() | Improvement | 18975 |
API/Rest API/Extensions API Users
| Name | Description | Type | Issue ID |
| SystemWeaver.Connection. Core: Security improvements | The nuget package DotNetZip in the Client API has been used for compression and decompression of data. The package is no longer maintained and has reported vulnerabilities. Because of this, we have replaced it with the nuget package SharpZipLib.
https://www.nuget.org/packages/DotNetZip https://www.nuget.org/packages/SharpZipLib | Improvement | 19940 |
| Rest API: Problem with decompression | This fixes an error sometimes occurring with attribute types Custom and External reference. For External reference the error only occurred if you had an attribute with strange data. Then an exception was thrown which meant that no attribute types could be read. | Bug fix | 20308 |
Architects
| Name | Description | Type | Issue ID |
| Config items: Read-only properties for unsaved view | When working on a new config item view in Sandbox mode which has yet to be saved, the properties on the Description tab are now read-only as any values entered there cannot be saved until after the definition is saved. The UI change clarifies this.
| Improvement | 20072 |
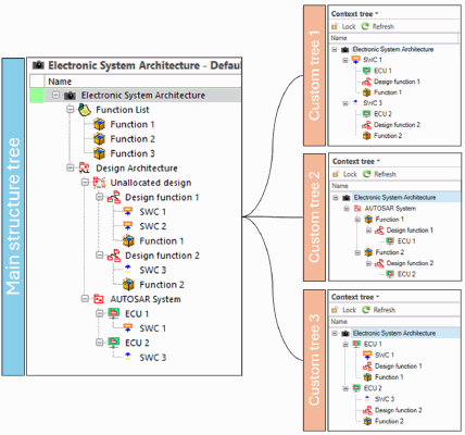
| Context tree: New context developer view | Introducing the first version of a new view called Context tree. The view enables the creation of a custom tree based on a specific context, which can be utilized across various item views in SystemWeaver. This custom tree can display data differently from the main structure tree, offering a more tailored representation of information. Example:![]() To build a context in the view, enter a definition in the XML editor in the right-side pane. To view the virtual context tree on the left-side, click the Refresh button.
Example: <ContextTree> <Columns> <ItemNameColumn caption="Name" width="200"/> <ItemStatusColumn caption="Status"/> <ItemVersionColumn caption="Version"/> <!--TextColumn caption="Next Version">#{NextVersion}</TextColumn--> </Columns> <Context> <AddParts owner="main" sid="PTUR" part="featureListPart" defobj="featureList"/> <AddParts owner="featureList" sid="IURQ" part="featurePart" defobj="feature"/> </Context> <Tree startGroup="main"> <Case group="main" go="/featureListPart"/> <Case group="featureList" go="/featurePart"/> </Tree> </ContextTree> Once you have finalized your desired context, it can be applied to SystemWeaver views that support the use of <Context>. Refer to the section SystemWeaver Contexts in the application Help for more details on the usage of contexts. | New | 20057 |
| Coverage (item-item): Additional support for parameters | In earlier versions, support for Parameter usage in this view was limited to the left side of the view when using Grid. We now introduce:
![]() The right-side display based on the parameter selection:
In addition, the NameColumn is mandatory. This is a breaking change. The above columns must be added to the right-side configuration.
<Columns> <MappedToIndicatorColumn/><!--adds "Indicator" column--> <ItemNameColumn width="250"/><!--adds "Name" column, which is item name--> <MappedStatusColumn/><!--adds "Mapped" column, which is mapping status--> <MappedToColumn/><!--adds "To" column, which shows number of mapped-to items--> </Columns> ![]()
| Improvement | 14752 |
| ExcelImport: Various Improvements | The SystemWeaver.ExcelImport has been updated with various improvements with focus on identifying identical data spread out on different rows in the excel document. Match On Foreign Id:
The Match on Foreign Id option provides the capability to identify identical data elements on different rows based on a Foreign Id. The Foreign Id should be found in a column separated from the Item and is set in Item Mappings:
Allow Empty Cell Value: When the Allow Empty Cell Value has been checked the SystemWeaver.ExcelImport will ignore empty cells in columns which are a part of the Item Mappings. Meaning that no Item with a blank name will be imported into the database. Improved Match On Name functionality: The Match On Name option has been improved so that it now follows the same logic as for the new Match On Foreign Id functionality where Item Mapping columns with cells belonging to the same column (but different rows) and share the same textual value for the name will be treated as the same entity. | Improvement | |
| Extensions: Removal of default Extensions ribbon group | The following SystemWeaver extensions are no longer hard-coded to the Extensions ribbon group:
![]() This is a breaking change if you would like to have shortcut(s) on a ribbon tab.
To have shortcuts display on a ribbon, you must now add them to the ribbon group of your choice, and can utilize the available <ItemView> element to do this. Example:
<RibbonGroup caption="My ribbon group"> <ItemView name="SWExtension.xxx"/> <ItemView name="SWExtension.xxx"/> <ItemView name="SWExtension.xxx"/> </RibbonGroup> Note that they will still appear in the View drop-down menu when activated by the selected item type if no ribbon group is assigned. | Improvement | 18294 |
| ItemTypeConfig: Empty top tag stops you from creating new items | This resolves a problem where an empty <ItemTypeConfig> configuration resulted in an "Illegal item name" error when creating new items of the type. | Bug fix | 19891 |
| Select icon: Current icon now in focus | When you open the Change icon dialog for an item or part type, the currently assigned icon is now in focus upon loading.![]() | Improvement | 19945 |
| swXmlExport tool: Various changes | The following changes have been made to the swXMLExport.exe tool for exporting data.
| Improvement | 20473, 19101, 19193 |
| XML Editor: Ctrl+F in report definition not working | This resolves the problem with the Ctrl+F shortcut in a Report definition not working. | Bug fix | 16384 |
| XML Editor: Save an empty configuration | We've made it easier to clear the XML editor of a configuration by allowing you to save an empty configuration. This was previously not the case for all item view configurations.![]() | Improvement | 19778 |
| XML Import: Improvements | Along with making some minor style improvements, the following changes have been made to the XML Import UI:
![]()
| Improvement | 19745 |
IT Administrators
| Name | Description | Type |
| Various security improvements | As part of our continuous commitment to enhancing security, we have made updates aimed at strengthening system protection, improving threat resilience, and safeguarding data integrity to ensure a more secure and reliable experience for all users. | Improvement |
Users
| Name | Description | Type | Issue ID |
| Actions: Batch dialog for multiselect | Users will now be presented with the Batch operation dialog when removing more than one part in a configurable grid (using Standard.RemovePart).![]() | Improvement | 20226 |
| Actions: RecordIndex out of range | This resolves a "RecordIndex out of range" error thrown in cases when performing an Action in a grid would result in 0 rows after the action. | Bug fix | 19855 |
| Actions: Standard.RemovePart not working | This resolves a recent problem with the Standard.RemovePart not working. It now works as expected. | Bug fix | 20226 |
| Add part: Client crashes when trying to add existing part | This resolves a problem where some users could not add a part in the structure tree, and the client closed. | Bug fix | 20188 |
| All references: Missing ribbon functionality | The missing ribbon integration, e.g., Find, Open, Copy, New issue, Add note, has been made available in the view. | Improvement | 20075 |
| Complete status: Filtering and Addition of Type Column | The view now includes advanced filtering for all columns, allowing users to filter for specific sets of items. Once filtered, batch operations to release, freeze, or set to work can be performed. The view now also displays an item Type column.
| Improvement | 18111, 16054 |
| Complete status: Improved loading speed | The initial loading time of the view has been significantly optimized. Example: A structure with over 24,000 server calls Before: Intial loading time: 5:13 minutes Delsjön (R48): Intial loading time: 2:47 minutes >>> 50% faster! | Improvement | 20091 |
| Configurable chart: Improvements to parameter | The following improvements have been made to Parameter usage in configurable Charts. All parameter combo boxes now has a fixed width, and the drop-down list adjusts to the length of the longest value. In cases with multiple parameters present, these will now wrap to remain visible when resizing the client or view. Note: When selecting a parameter for a large data chart, the processing now begins upon selection of the parameter value in the drop-down list. ![]() | Improvement | 20031 |
| Configurable chart: Problem with legend | This fixes a recent problem with the legend display in Area and Column charts. | Bug fix | 20511 |
| Configurable chart: Tree indication and refresh | A fix has been made for a problem where indication in tree did not always work when selecting a slice in a chart. In addition, the refresh operation (F5) in the chart is also fixed. | Bug fix | 13318, 20144, 20442 |
| Configurable chart: UI improvements | Longer labels are now truncated, and one can view the entire label and count by hovering over the slice or the legend entry.
Given the above change, more room is given to the charts themselves: Before: Delsjön (R48): Slice label placement is improved to better avoid overlapping labels:
Before:
Delsjön (R48):
The View tab has been renamed Chart. ![]() | Improvement | 19995, 15077, 19577, 16059 |
| Configurable Graph: Multiple graph strange interaction | This fixes an issue with the Edit button when switching between two graphs when one of the graphs is configured using the legacy <XDocument name="Graph"> tag. | Bug fix | 19788 |
| Coverage item-item: Multi-select mapping not working | This resolves a problem with multi-select mapping in a right-side grid. | Bug fix | 19956 |
| Coverage mapping item: Multi-select on right side | Previously, multi-select was supported on the left-side only in the Coverage (mapping item) view. Now, there is support for multi-select on the right-hand side as well.
Given this update, the view now supports multi-select on both the left and right sides for all three options: ContextTree, StructureTree and Grid. | Improvement | 20387 |
| Edit from base variant: Easier viewing of attributes | The dialog now includes horizontal scrollbars for easier viewing of item and part attributes.
| Improvement | 19840 |
| Filter: Improved HasNextVersion | The <HasNextVersion/> filter has been optimized for faster searches server-side. Example 60 GB database: General search (server operation) for all items which have next version. Previous release: approx. 10 secound Delsjön (R48): approx. 2 secound >>> 80% faster Note: This improvement requires upgrade of the server. | Improvement | 19957 |
| Filter: New HasReferences | There is a new filter available for General Search (server operation) called <HasReferences/>. The tag <HasReferences> can be used to find objects that have one or more references. The filter is valid only in the context of items. Example: <Filter> <HasReferences/> </Filter> Result: All objects that have one or more references. Note: This improvement requires upgrade of the server. It cannot be executed on the client side, e.g., applied in a Find operation in a structure tree. | Improvement | 19966 |
| Find: Unable to clear Description checkbox | This resolves a problem where the Description textbox could not be unchecked when running a General search right after a structure tree Description search. | Bug fix | 19958 |
| Grid/Matrix: New sub-menu for columns | Using the right-click context menu, users can hide and add columns to many grids and matrices. However, when there are many columns listed in the menu, it can be time-consuming to select only the columns you are interested in seeing. In this release, we introduce a new menu option called Columns.
![]() | Improvement | 18053 |
| Item type view: Improvements to UI | The Open in PowerPoint button has been changed to Print to PDF. Part type labels and item type SIDs are now easier to read. Previous release:
Delsjön (R48):
| Improvement | 19691 |
| Manage libraries: Library name change not immediate | When modifying a library name, the change will now be reflected immediately in the Library tree. | Bug fix | 20492 |
| New issue: Focus in Name textbox | This fix returns the initial focus to the Name textbox when opening the New issue dialog from the Items ribbon. | Bug fix | 20168 |
| Overview: Clear attribute values | This resolves a recent problem with clearing the values in Default attributes using the Remove attributes... option. | Bug fix | 20377 |
| Systemite.SystemWeaver. Explorer. Hydra.dll - Could not load file or assembly | This fix hides an message shown in the client status bar that requires no action by the user. | Improvement | 20410 |
| Unique id: Fixes for AUID custom attribute | This resolves a recent problem where the version number of the selected item was not displaying the Unique ID (AUID) custom attribute editor. It now displays as expected. Note: The clear button clears only the ID value and not the display of item version number. To also clear the displayed item version number, use the right-click Remove attribute... option which is now activated as expected. | Bug fix | 20440, 20513 |
| Variability Matrix: Keep focus upon update | When checking and unchecking boxes in the matrix, the current focus will now be preserved instead of redirecting you to the top of the matrix.![]() | Improvement | 20476, 19317 |
Known Issues
| Complete status view |
|
| Configurable charts view |
|
| XML Import |
|


































